Jason, without knowing the full context of your project, it is a little vague. But, I hope this is helpful. Let me know if you have any questions.
Here is some example code and pictures for creating a dynamic page jump.
(
pTagSelection Object<SEL2411, SEL2414, SEL2431, SEL2523, SEL2523AG, SEL2533, SEL300G, SEL311C, SEL311L, SEL351, SEL351_7, SEL351A, SEL351R, SEL351S, SEL3530, SEL3530_4, SEL387, SEL387A, SEL387E, SEL411L, SEL421, SEL487V, SEL501, SEL551C, SEL587, SEL587Z, SEL651R, SEL700G, SEL735, SEL751, SEL751A, SEL787>;
wName <:"l7dexTxWv":> Text;
)
[
Title = "IinbjDJpQ";
Color = "<FF202020>";
ScaleDisplayContent = 1;
Bitmap = "Bitmaps\Tiles\Opaque\Slate.png";
PageBMPBrightness = 1;
PageBMPTransparency = 1;
PageBMPContrast = 1;
PageBMPMirror = 0;
PageBMPColorize = "<FFFFFFFF>";
PageBMPTile = 1;
PageBMPTileScale = 1;
PageBMPStretch = 0;
PageBMPMarginTop = 41;
PageMaintainAspectRatio = 1;
PageChangeName1;
PageChangeName2;
WinFlag = 1;
PageX;
PageY;
PageHeight = 625;
PageWidth = 490;
PageMinWidth;
PageMinHeight;
PageVWidth;
PageVHeight;
PageToolTipLabel;
IsVic ;
]
Init[
If 1 Main;
[
IsVic = IsVICSession(True) ? 0 : 1;
]
]
Main [
Title = CONCAT(\GetPhrase(pTagSelection\Variables\IED1Tag\Device)," Operator Page");
Return(Self);
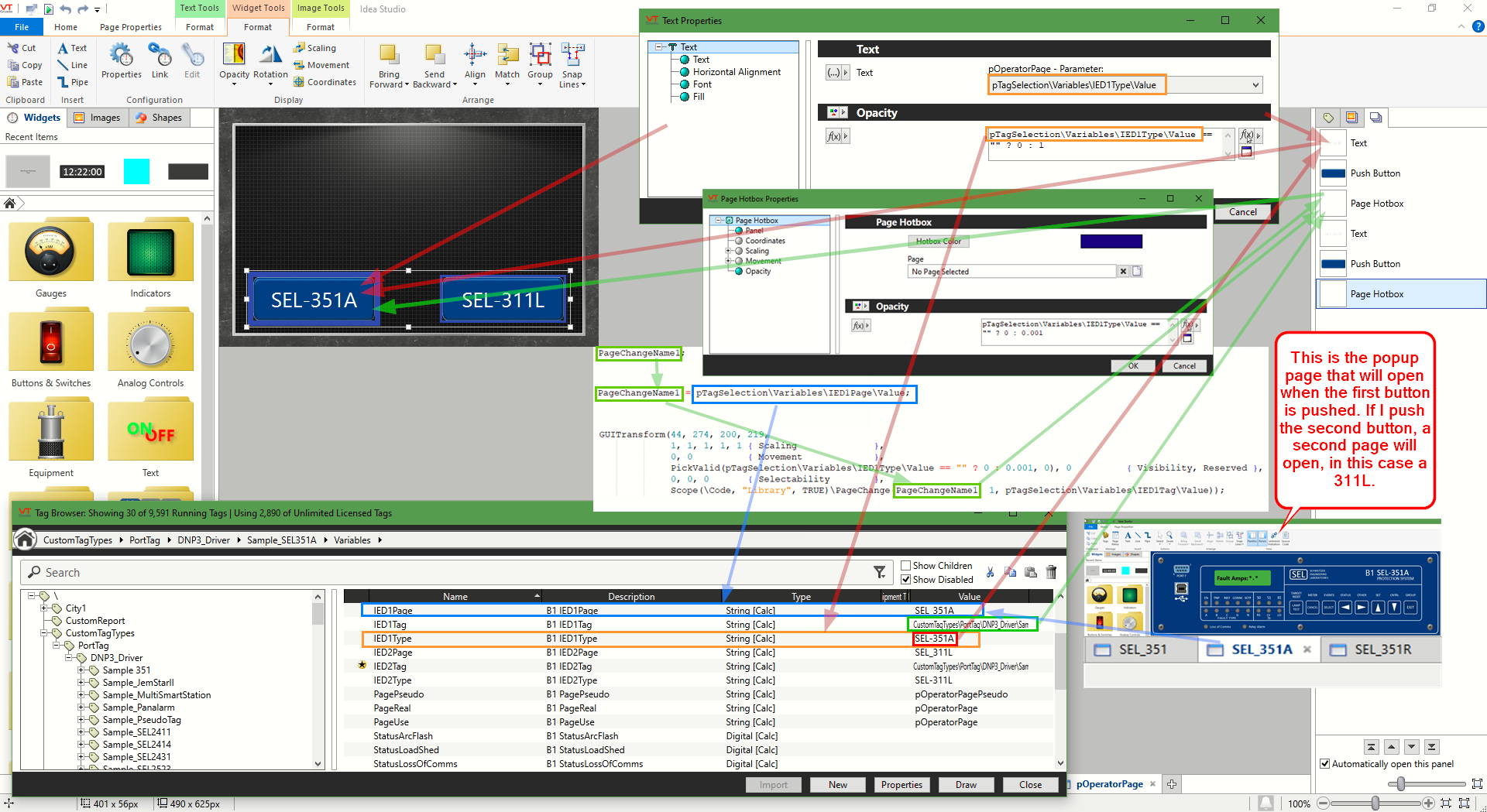
PageChangeName1 = pTagSelection\Variables\IED1Page\Value;
PageChangeName2 = pTagSelection\Variables\IED2Page\Value;
GUITransform(44, 274, 200, 219,
1, 1, 1, 1, 1 { Scaling },
0, 0 { Movement },
PickValid(pTagSelection\Variables\IED1Type\Value == "" ? 0 : 0.001, 0), 0 { Visibility, Reserved },
0, 0, 0 { Selectability },
Scope(\Code, "Library", TRUE)\PageChange(PageChangeName1, 1, pTagSelection\Variables\IED1Tag\Value));
GUITransform(288, 274, 444, 219,
1, 1, 1, 1, 1 { Scaling },
0, 0 { Movement },
PickValid(pTagSelection\Variables\IED2Type\Value == "" ? 0 : 0.001, 0), 0 { Visibility, Reserved },
0, 0, 0 { Selectability },
Scope(\Code, "Library", TRUE)\PageChange(PageChangeName2, 1, pTagSelection\Variables\IED2Tag\Value));
]
Note the
PageChangeName[#]
This is a dynamic variable that draws its value from a tag nested in the linked tags tree.
Note that the second tag is blank, which in turn causes the second link to stay transparent.
If I would added a second tag reference...
Then another page jump button shows up.
Note: The text on page jump buttons comes directly from the tags they are link to. This is not hard coded.
This is all to show that you can use the information in a tag tree to dynamically change your list.
Hope this is useful!
Jason, without knowing the full context of your project, it is a little vague. But, I hope this is helpful. Let me know if you have any questions.
Here is some example code and pictures for creating a dynamic page jump.
````
(
pTagSelection Object<SEL2411, SEL2414, SEL2431, SEL2523, SEL2523AG, SEL2533, SEL300G, SEL311C, SEL311L, SEL351, SEL351_7, SEL351A, SEL351R, SEL351S, SEL3530, SEL3530_4, SEL387, SEL387A, SEL387E, SEL411L, SEL421, SEL487V, SEL501, SEL551C, SEL587, SEL587Z, SEL651R, SEL700G, SEL735, SEL751, SEL751A, SEL787>;
wName <:"l7dexTxWv":> Text;
)
[
Title = "IinbjDJpQ";
Color = "<FF202020>";
ScaleDisplayContent = 1;
Bitmap = "Bitmaps\Tiles\Opaque\Slate.png";
PageBMPBrightness = 1;
PageBMPTransparency = 1;
PageBMPContrast = 1;
PageBMPMirror = 0;
PageBMPColorize = "<FFFFFFFF>";
PageBMPTile = 1;
PageBMPTileScale = 1;
PageBMPStretch = 0;
PageBMPMarginTop = 41;
PageMaintainAspectRatio = 1;
PageChangeName1;
PageChangeName2;
WinFlag = 1;
PageX;
PageY;
PageHeight = 625;
PageWidth = 490;
PageMinWidth;
PageMinHeight;
PageVWidth;
PageVHeight;
PageToolTipLabel;
IsVic ;
]
Init[
If 1 Main;
[
IsVic = IsVICSession(True) ? 0 : 1;
]
]
Main [
Title = CONCAT(\GetPhrase(pTagSelection\Variables\IED1Tag\Device)," Operator Page");
Return(Self);
PageChangeName1 = pTagSelection\Variables\IED1Page\Value;
PageChangeName2 = pTagSelection\Variables\IED2Page\Value;
GUITransform(44, 274, 200, 219,
1, 1, 1, 1, 1 { Scaling },
0, 0 { Movement },
PickValid(pTagSelection\Variables\IED1Type\Value == "" ? 0 : 0.001, 0), 0 { Visibility, Reserved },
0, 0, 0 { Selectability },
Scope(\Code, "Library", TRUE)\PageChange(PageChangeName1, 1, pTagSelection\Variables\IED1Tag\Value));
GUITransform(288, 274, 444, 219,
1, 1, 1, 1, 1 { Scaling },
0, 0 { Movement },
PickValid(pTagSelection\Variables\IED2Type\Value == "" ? 0 : 0.001, 0), 0 { Visibility, Reserved },
0, 0, 0 { Selectability },
Scope(\Code, "Library", TRUE)\PageChange(PageChangeName2, 1, pTagSelection\Variables\IED2Tag\Value));
]
````
Note the
>PageChangeName[#]
This is a dynamic variable that draws its value from a tag nested in the linked tags tree.

Note that the second tag is blank, which in turn causes the second link to stay transparent.

If I would added a second tag reference...

Then another page jump button shows up.
Note: The text on page jump buttons comes directly from the tags they are link to. This is not hard coded.

This is all to show that you can use the information in a tag tree to dynamically change your list.
Hope this is useful!